웹사이트에서 코딩과 어셈블리를 'Code Explorer'
etc2019. 9. 9. 10:59
많은 개발자 분들이 아시는 사이트일지 모르겠지만 모르시는 분들을 위해서 'Code Explorer' 를 소개합니다.
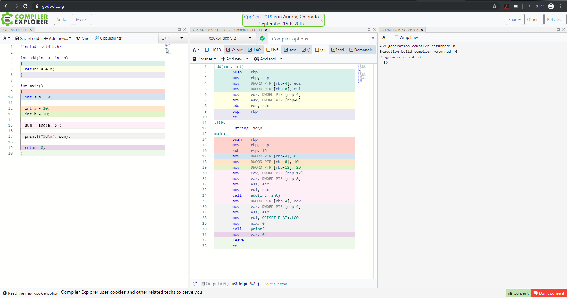
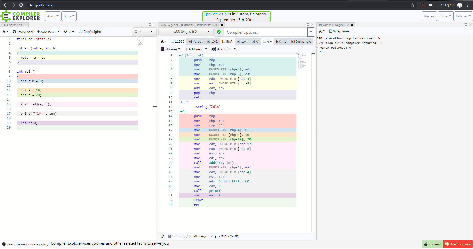
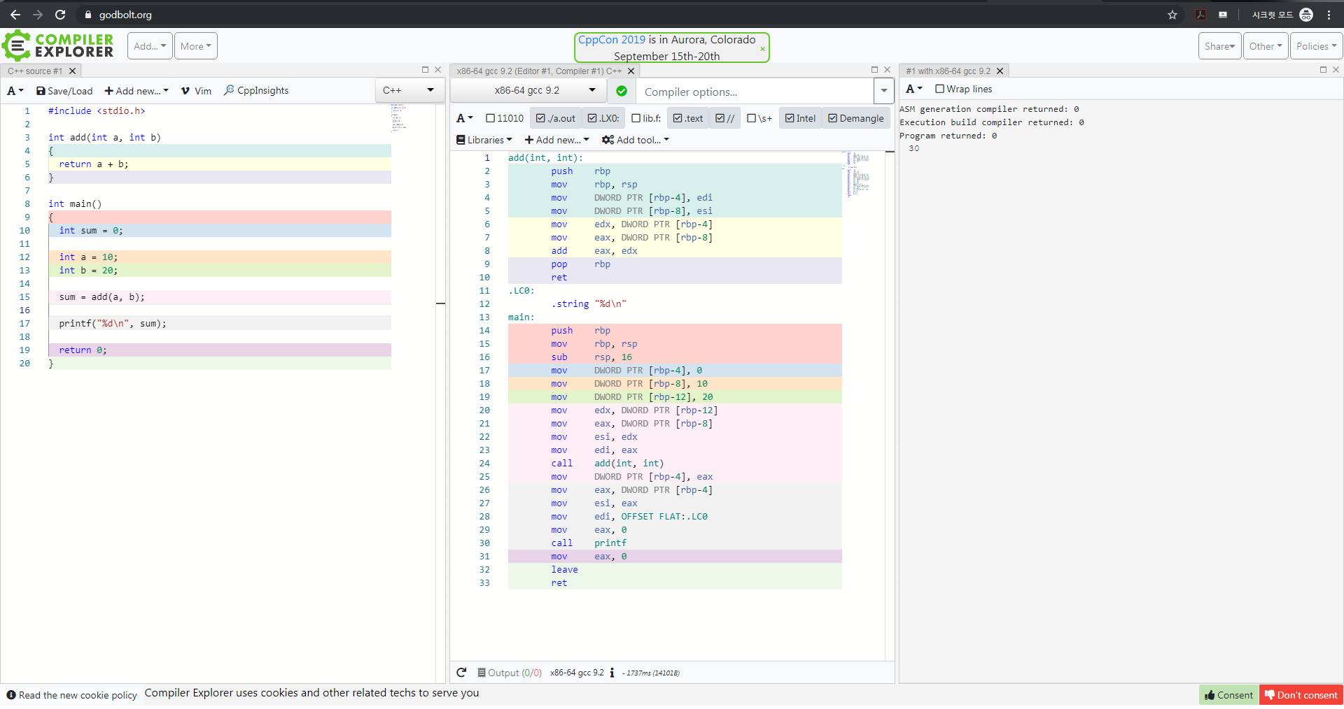
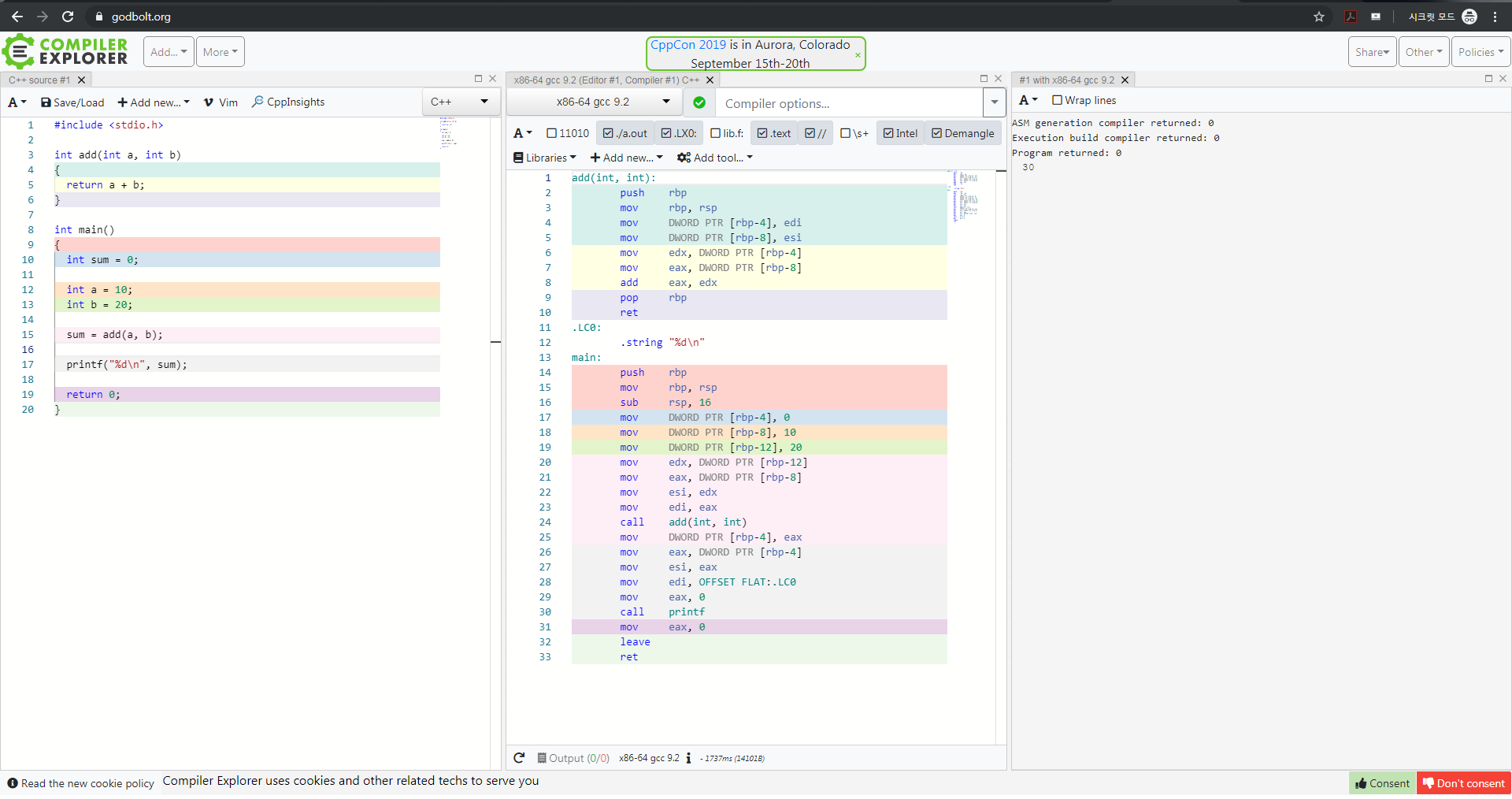
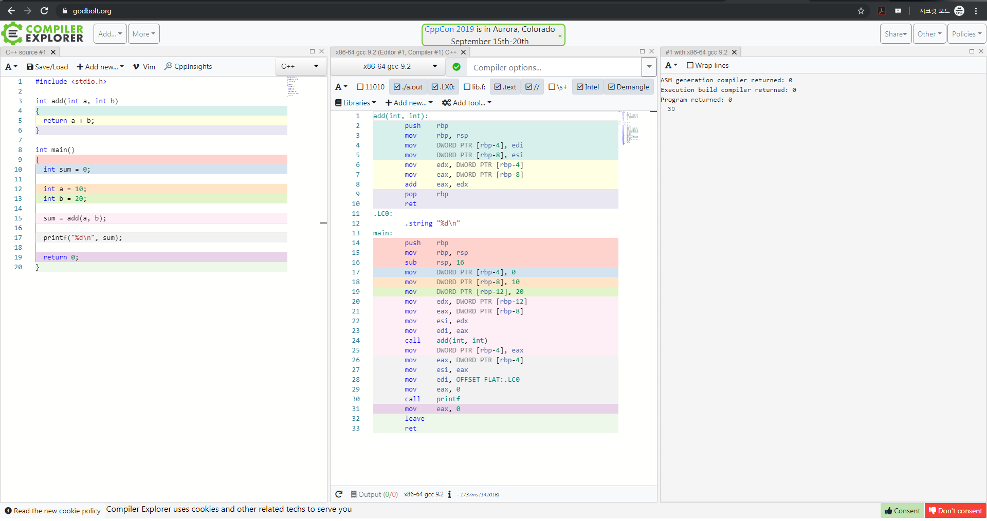
Code Explorer 는 웹 상에서 코드를 빌드 컴파일도 가능하지만 해당 코드를 실시간으로 어셈블리어로 보여주며, 파일을 저장하고 공유할 수 있는 기능까지 포함된 괜찮은 도구(?) 입니다.
그중 가장 마음에 드는 부분은 사용자가 작성한 코드 부분에 커서를 위치하게 되면 그 라인에 대한 어셈블리어를 컬러 하이라이트로 직관적이고 보기 편하게 보여주는 부분이 좋았습니다.
개발자라면 개발자를 공부하시는 분들이라면 아주 유용할 것이라고 생각되어 리뷰를 작성하였습니다.
Compiler Explorer
godbolt.org

위에 작성한 예시를 아래 링크를 통해 직접 확인하실 수 있습니다.
'etc' 카테고리의 다른 글
| 윈도우 10 UEFI 설치시 불필요한 파티션 없이 클린 설치하기 (8) | 2019.11.22 |
|---|---|
| 말기암 환자 강아지 구충제로 극적 완치 (말기암 환자들 꼭 보시길) (1) | 2019.09.18 |
| '비만 억제' 프롤린유산균 '항생제'와 먹으면 안되! (0) | 2019.06.25 |
| windows installer 2503 2502 에러 시 대처 방법 (0) | 2019.06.23 |
| 카스 디지털 온습도계 T005 사용 후기 (0) | 2018.07.31 |